crwdns2933423:0crwdne2933423:0

The Samsung Galaxy A52 5G Is a mid-tier phone released by Samsung on March 19, 2021.

How to diagnose layer one touch screen issues on my phone.

Ok rough breakdown of the situation, I have tried factory resetting the phone, and I have checked internally for any visibly broken components only my blue antenna seems to be physically broken where it connects to the lower board. I am willing to fix/replace anything and am not afraid to do a complete teardown of the phone. but the touch portion of the touch screen isn't working. the display is fine and it doesn't appear to be frozen as when,( before I reset the phone) , I could double tap the power button and the icon for the flashlight would appear but I couldn't interact with the screen via touch. this still remains the case and I am stuck on the first phase of phone setup unable to interact at all. I would love to know what could be the issue and how to diagnose these issues, as long as I can rule out having to get an entirely new motherboard and can instead buy/ micro solder my way around the problem I'm more than willing. any help would be greatly appreciated.

Update (01/23/24)

Block Image
Block Image
Block Image
Block Image
Block Image
Block Image
Block Image
crwdns2934089:0crwdne2934089:0 crwdns2934093:0crwdne2934093:0

crwdns2934109:0crwdne2934109:0

crwdns2889612:0crwdne2889612:0 1
crwdns2934285:0crwdne2934285:0

crwdns2933313:01crwdne2933313:0

crwdns2934057:0crwdne2934057:0

@crescentrose17 that sounds like an isolated issues with the touchscreen itself. I would replace the display. Of course, once you have our phone open, check the connector for the touchscreen. Make sure there are no broken or bend pins etc. replace the display and re-evaluate.

Just thought of something else. Try this.

Dial *#0*# to get into the hardware diagnostics

There should be menu that allows you to test the various parts of the phone. See if it lets you test the TOUCH. If not, you can be pretty much be sure that this is a display issue.

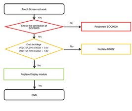
If you have your phone disassembled you can also check the components that are easy to check against the Samsung flowchart.

Block Image
Block Image

crwdns2934105:0crwdne2934105:0

crwdns2889612:0crwdne2889612:0 1

crwdns2944067:03crwdne2944067:0:

So I have my phone open, I cant tell if I'm looking at the correct places but I think I might be, one of them is covered by a housing, the other is fairly accessible. i am still left with a few questions though.

1.) Is it worth my effort to try and remove the metallic housing to test the individual components before buying a new screen.

2.) how do I test the individual components I.E. what tools do I need and under what conditions should I be doing the tests can it be with the board completely removed or should I have power connected and the phone together as much as possible?

3.) is the discoloration on my ribbon cable normal and/ or could that even be a part of this problem?

I am also unable to dial any numbers as I have no ability to do anything not button related and after resetting to factory from boot menu I now am stuck on a phone setup screen that I cant do anything with.

crwdns2934271:0crwdnd2934271:0crwdne2934271:0

@crescentrose17 connector looks good and I would suggest you change the display assembly first. Then with a known-good one you can always move to the board level repair. Easy stuff first. Test it = No touch, replace it. Replaced it still not touch= board level

crwdns2934271:0crwdnd2934271:0crwdne2934271:0

thank you very much!

crwdns2934271:0crwdnd2934271:0crwdne2934271:0

crwdns2934285:0crwdne2934285:0

crwdns2934229:0crwdne2934229:0

Crescent_Rose17 crwdns2934231:0crwdne2934231:0
crwdns2936625:0crwdne2936625:0:

crwdns2936751:024crwdne2936751:0 3

crwdns2936753:07crwdne2936753:0 11

crwdns2936753:030crwdne2936753:0 42

crwdns2942667:0crwdne2942667:0 332