crwdns2933423:0crwdne2933423:0
crwdns2947577:0crwdnd2947577:0crwdne2947577:0

Released by Samsung in March 2016. Model SM-G930, Versions: G930F (Global); G930FD (Global; Southeast Asia); G930W8 (Canada).

Data Recovery 0.2Ah charge

Hello, I work at a mobile repair shop dealing mainly with replacing of parts and trying to extract data for customers old phones with broken screens or exhausted batteries.

I've noticed Galaxy S7's particularly have a tendency of just stop working, tried several times with several screens and batteries through out the past 9 months working here (worked with iPhone for more than three years) but the results are usually the same.

0.2Ah charge and no sign of life even when moving motherboard to a new screen with another charging port and battery.

I suppose it's some kind of soldering required? This have happened about ten times during the time I've worked here always the same issue (phone just suddenly dies while customer using it or while charging) seem like a common problem but does anyone have a clue on what might be the problem?

Usually older people that want their pictures recovered from these phones and would be nice to know if there's a fix for it.

Regards Magnus

crwdns2934081:0crwdne2934081:0 crwdns2934083:0crwdne2934083:0 crwdns2934093:0crwdne2934093:0

crwdns2934109:0crwdne2934109:0

crwdns2889612:0crwdne2889612:0 0
crwdns2934285:0crwdne2934285:0

crwdns2933315:02crwdne2933315:0

crwdns2934051:0crwdne2934051:0

200mA could mean a few things but with this model there is a good chance it is the PMU. You should be able to check this with a thermal cam.

crwdns2934105:0crwdne2934105:0

crwdns2889612:0crwdne2889612:0 1
crwdns2934285:0crwdne2934285:0
crwdns2934057:0crwdne2934057:0

Hi @bogdansmobilmek

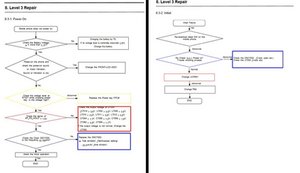
It may come down to board level testing and repair.

Here are some images from the schematics for the phone showing the troubleshooting flowchart for a no power on problem.

Block Image

(click on image)

crwdns2934105:0crwdne2934105:0

crwdns2889612:0crwdne2889612:0 3
crwdns2934285:0crwdne2934285:0

crwdns2934229:0crwdne2934229:0

Magnus Andersson crwdns2934231:0crwdne2934231:0
crwdns2936625:0crwdne2936625:0:

crwdns2936751:024crwdne2936751:0 1

crwdns2936753:07crwdne2936753:0 6

crwdns2936753:030crwdne2936753:0 29

crwdns2942667:0crwdne2942667:0 176